After the initial setup is done, I recommend to go ahead and install the latest available firmware to get the most out of your environment. First, go to http://www.cisco.com, and from the Support Menu, click “All downloads.”
Image 1. Cisco Support Site – > All Downloads

Note: just hover over Support, don’t click
Image 2. Select The UCS B-Series Blade Server Software

Image 3. Select the Server Software Bundle

Image 4. Select the UCS Manager version and download the respective bundles.

Number one (1) is the UCS Manager release version, number two (2) is the Blade Firmware, number three (3) is the bundle for the C-series. The C-Series bundle is not necessary, but it’s recommended to upload it too. Number four (4) is the UCS Manager and the FI firmware. With this, now your are ready to start the software update.
Phase 1: Pre-Work
- Check that the NTP is configured and working (view Figure 6 on Part 1)
- Take note of the management interfaces IP addresses and check that the admin status is enabled.

- Backup the UCS configuration

- Verify the status of each FI, the status should be ok and green before proceeding.

- Verify that the IO modules are up and operable

- If the environment has been previously configured and is in production, check that all the servers (and all the rest of the equipment in general) are working correctly.

- Verify that there is available capacity for the upgrade. If space is low delete any packages that are not in use (from the same place we will upload the packages later).

- Before upgrading to Cisco UCS Manager Release 3.1, ensure that the key ring in use has a modulus size of 2048 bits or more by doing the following:
- Connect to the UCS manager via ssh
- Verify the modulus size of the key ring in use by using the following commands:
UCS-A# scope security UCS-A /security # scope keyring keyring-name UCS-A /security/keyring # show detail
- If the default key ring is in use and has a modulus size less than 2048 bits, reconfigure the modulus size to 2048 bit or more, and regenerate the certificate by using the following commands:
UCS-A# scope security UCS-A /security # scope keyring default UCS-A /security/keyring # set modulus mod2048 UCS-A /security/keyring # set regenerate yes UCS-A /security/keyring # commit-buffer UCS-A /security/keyring # show detail
- Upload the packages, click on the plus sign to upload the files.

Check the Cisco UCS Manager Firmware Management Guide, Release 3.1
- If the UCS Manager cluster uses the Fiber Interconnect 6296, please verify the Hardware version. SSH into the cluster and issue the “connect nxos” command, then “show module”

- If the system has version 1.0 installed, then open a support case with Cisco to update it to version 1.1.
Phase 2: UCS Manager
First, we update the UCS Manager software.
- Equipment->Equipment->Firmware Management->Installed Firmware->Activate Firmware

- Click on the drop-down menu to select the new version

- In case this error message pops:

- Go ahead and clear the start up version and try again:

- Re-login after a few minutes

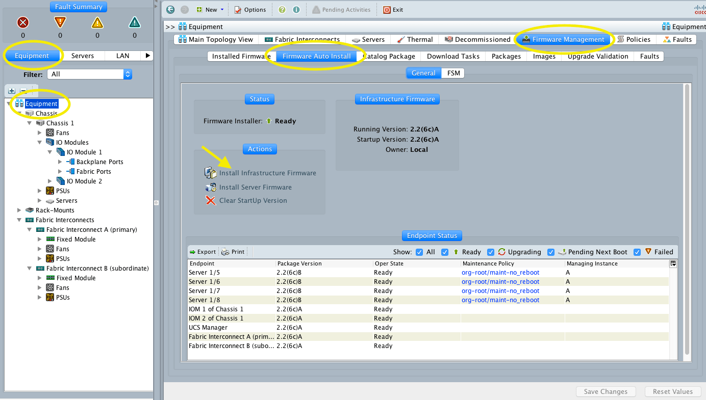
Phase 3: FI Firmware
- Equipment->Equipment->Firmware Management->Firmware Auto Install and then Click Install Infrastructure Firmware

- Select Ignore All and click Next.

- Select the version from the drop-down menu, check the Upgrade Now button and Click Finish.

- Click OK

- Verify the pending activities on top of the UCS manager to acknowledge the reboot of the FI’s. Verify that the hosts are working properly before the acknowledge.
- Click Yes
- Click OK
- Monitor the Progress, this could take 40 minutes per FI

- When the primary FI reboots, the UCS manager will disconnect, and you will have to re-login. Check the progress and reboot the secondary FI when the option appears in pending activities on top.
Phase 4: Blade Servers
Now is the blade server turn. If the system is in production, check that all Service Profiles have the Maintenance Policy set to User Ack to avoid an immediate reboot of the servers. Before continuing, it is advisable to check that all components are up and operable.
- Click on the Install Server Firmware link

- Follow the wizard clicking next, at the end click Install and click Confirm Install to the pop-up windows.



- Monitor the progress and check the Pending Activities on the top for the Acknowledge, if the system is in production make sure you schedule a maintenance window for this.

An alternative would be to create a new Firmware Policy with the new version and then apply the policy to the Service Profile or the Service Profile Template.
With the system at the latest software version, we are ready to continue with the configuration of the Pools, Policies, and Templates.
Part III: Pools and Policies
Part IV: Service Profile Templates
Part V: Storage




Leave a comment